Die ERP-Software easyWinArt wurde im Bereich der Auftragsbearbeitung um die optimierte Einsicht in artikelbezogene Verkaufs- und Einkaufs-Umsätze erweitert.
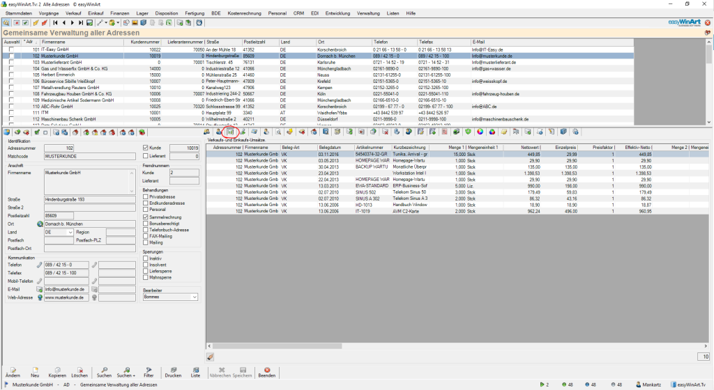
Die Menüfunktion ‚Adressen‘ wurde um die Registerkarte ‚Verkaufs- und Einkaufs-Umsätze‘ erweitert. Darin werden pro Adresse alle Positionen der Rechnungen, Verbindlichkeiten, Verkaufs- und Einkaufs-Gutschriften mit allen relevanten Werten angezeigt. So kann leicht eingesehen werden, welche Artikel zu welchem Zeitpunkt, in welcher Menge und mit welchem Preis mit der Adresse gehandelt worden sind. Aus der Registerkarte heraus kann die entsprechende Vorgangs-Position direkt aufgerufen werden.

Die Menüfunktion ‚Artikel‚ wurde ebenfalls um eine Registerkarte ‚Verkaufs- und Einkaufs-Umsätze‘ erweitert, hier sind oben beschriebene Daten aus Artikel-Sicht dargestellt. Pro Artikel kann so eingesehen werden, mit welcher Adresse dieser zu welchem Zeitpunkt und Preis gehandelt wurde. Mit einem Klick kann auch hier die zugehörige Vorgangs-Position aufgerufen werden. Zusätzlich kann über eine Auswahlmöglichkeit eingestellt werden, ob alle Positionen, nur Verkaufs-Positionen, oder nur Einkaufs-Positionen angezeigt werden sollen.

Der Umfang der im easyWinArt enthaltenen Listen-Menüfunktionen wurde um die drei neue Listen ‚Artikel-Umsatzliste‘, ‚Artikel-Umsatzliste-Verkauf‘ und ‚Artikel-Umsatzliste-Einkauf‘ ergänzt. Darin werden oben beschriebene Daten in der Gesamtheit angezeigt und können wie gewohnt durchsucht werden. So kann z.B. angezeigt werden, welche Kunden die Artikel einer bestimmten Produktgruppe im Jahre 2016 zu welchen Preisen und in welchen Mengen bezogen haben.
Die ganze easyWinArt Entwicklungshistorie finden Sie hier.